[pgAdmin][patch] RM5555 Wrong displayed row order

Поиск
Список
Период
Сортировка
От Rahul Shirsat
Тема [pgAdmin][patch] RM5555 Wrong displayed row order
Дата
Msg-id CAKtn9dM0DrORYH7j7p0bnhM_D36gmkhC1M7=tY-gM_6NZm5Xog@mail.gmail.com
обсуждение исходный текст
Ответы Re: [pgAdmin][patch] RM5555 Wrong displayed row order
Список pgadmin-hackers
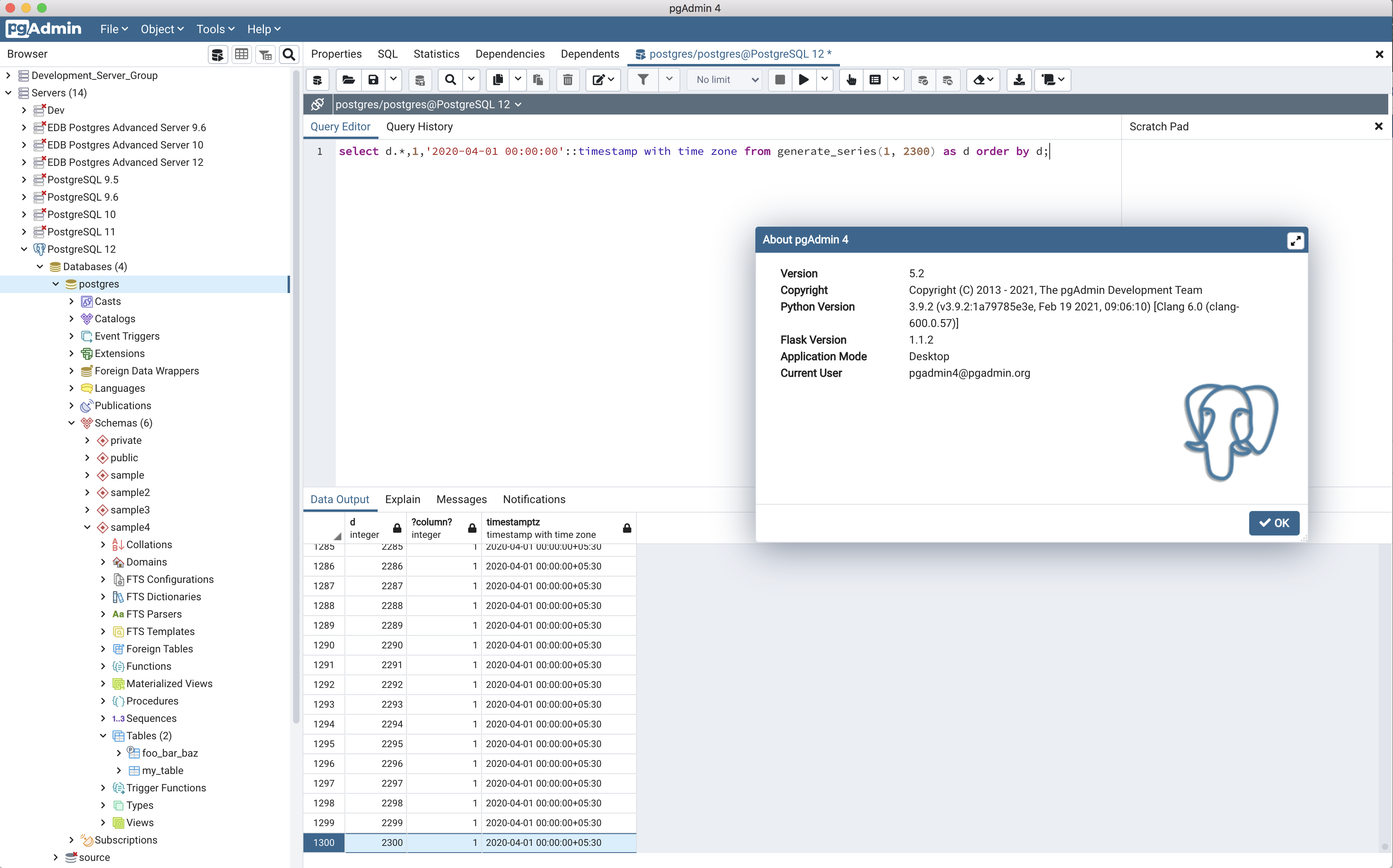
Hi Hackers,

I was able to partially reproduce the issue, find the image below for your reference.

Screen Shot 2021-04-28 at 12.40.58 PM.png

If a user tries clicking the button simultaneously, this issue is rarely occurring. I don't think so any user will try to click with such a speed to get the records.

The issue reproduced consists of only partial data displayed in the Data Output, but was not able to reproduce the wrong sorting order of records.

I have added delays on the execute button so users won't be able to click the button simultaneously.

--
Rahul Shirsat
Senior Software Engineer | EnterpriseDB Corporation.
Вложения

В списке pgadmin-hackers по дате отправления: